Bentley Systems
Bentley STAAD.Pro CONNECT Edition – Structural Analysis & Design Software Offline
Bentley STAAD.Pro CONNECT Edition – Structural Analysis & Design Software Offline
Bentley STAAD.Pro CONNECT Edition – Structural Analysis & Design Software (Licensed)
Bentley STAAD.Pro CONNECT Edition is a professional 3D structural analysis and design solution used worldwide for buildings, towers, bridges, plants, stadiums, marine structures, and more. It combines powerful FEM analysis with an intuitive modeling environment so you can design safe, code-compliant structures exposed to gravity, wind, seismic, thermal, and moving loads.
Using the CONNECT Edition, you can work with a physical model that is automatically converted into an analytical model, streamline your BIM workflow, and share synchronized models across multi-discipline teams with confidence.
Key features
- Analyze any structure under static loading, dynamic response, wind, earthquake, and moving loads.
- Full FEM (finite element) analysis for small to very large and complex structures.
- Design steel, concrete, timber, aluminum, and cold-formed steel members.
- Use international design standards (AISC, Eurocode, IS, BS, and others – depending on configuration).
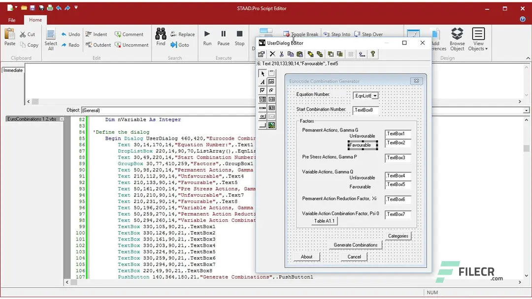
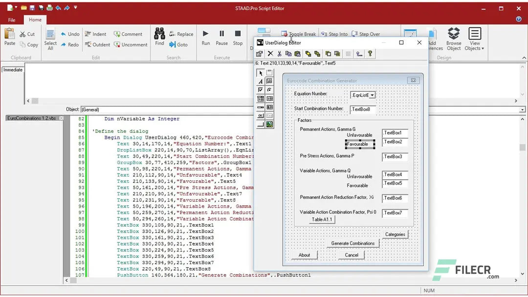
- Automatically generate design loads (wind, seismic) and load combinations.
- Model and design towers, culverts, plants, bridges, stadiums, and marine structures.
- Integrate slab and foundation designs with companion Bentley tools.
- Integrate steel connection designs for a complete workflow from analysis to detailing.
- Produce detailed section property reports and structural design documentation.
- Share structural models and utilize international section profiles and shape databases.
What you can do with STAAD.Pro CONNECT Edition
- Build 3D structural models using beams, plates, and solid elements.
- Assign gravity, lateral, thermal, and moving loads with code-based generators.
- Run linear and advanced analyses (P-Delta, dynamic, etc. depending on license tier).
- Check member capacities and design ratios against selected design codes.
- Generate clear graphical outputs, diagrams, and design reports for submittals.
- Streamline BIM workflows by exchanging data with other Bentley and third-party applications.
System requirements
- Supported OS: Windows 11 / Windows 10 / Windows 8.1 / Windows 7 (64-bit).
- Processor: Multi-core Intel (Core / Xeon) or AMD equivalent.
- Memory (RAM): 4 GB minimum (8 GB or more recommended for larger models).
- Storage: 4 GB or more free disk space recommended.
- Civil and structural engineering consultants.
- Design offices working on buildings, industrial plants, bridges, towers, and infrastructure.
- Engineers who require robust FEM, global code coverage, and BIM interoperability.
Why buy from Gamers Point – Benefits
- Complete Local Support For Installation
- Local guidance to help you choose the right STAAD.Pro tier for your projects.
- Fast digital delivery
- Need help or a custom STAAD.Pro quote?
Contact our team and we will help you choose the right license and configuration for your firm.
we will provide you a Download Link After the Payment Or we will Help you install on your System Remotely .
Contact & Order Support:
Website: www.gamerspoint.bh
WhatsApp: +973 3682 0393
Instagram: @gamerspointbh
Share
